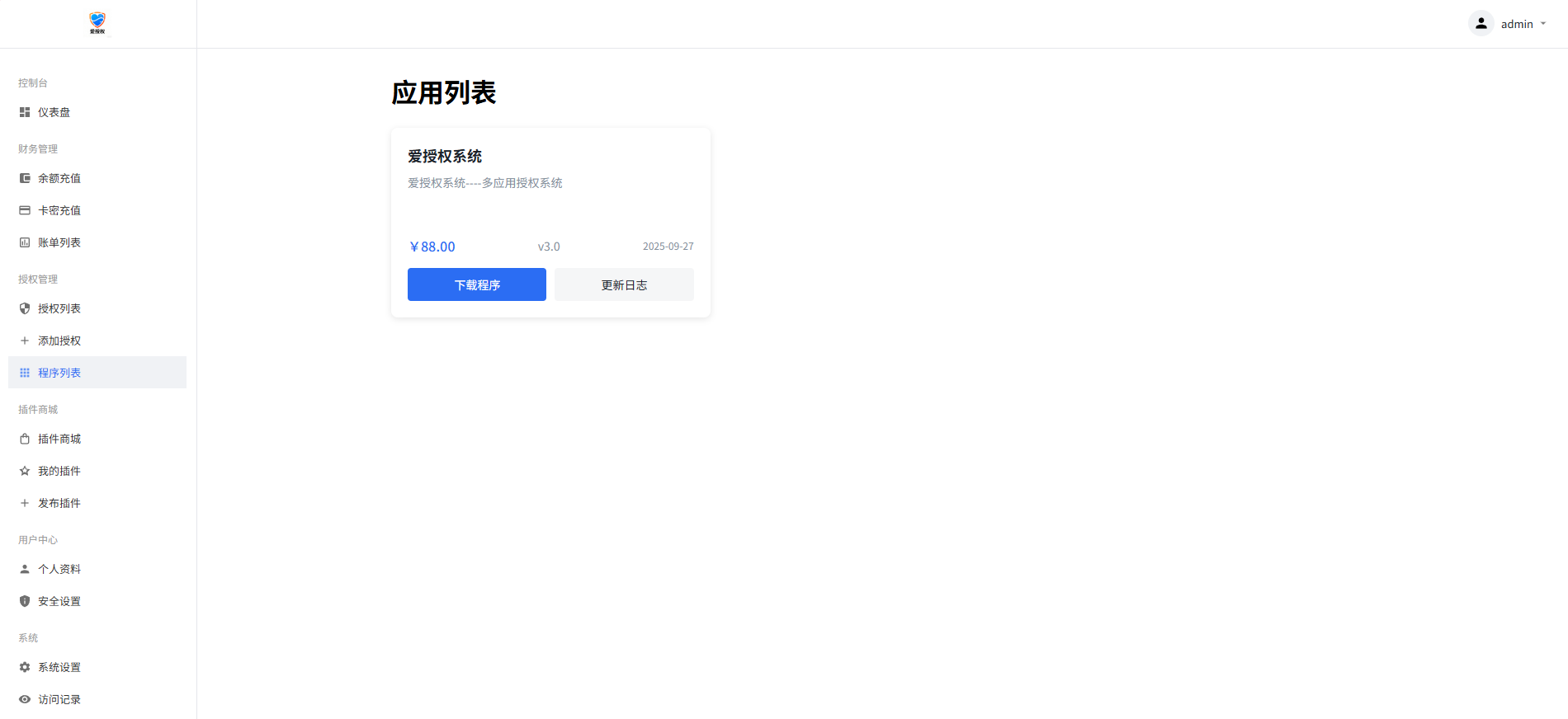
爱授权系统V1.0开源版
最近更新 2025年10月09日
资源编号 34270

爱授权系统V1.0开源版

2025-10-09 免费源码 0 875
温馨提示丨请勿私下交易,出现任何后果均与本站无关!
增值服务:
安装指导
环境配置
二次开发
模板修改
源码安装
BUG修复
¥ 0

此资源仅限免费源码资源类专享会员下载升级免费源码资源类专享会员

特别注意:源码均为商家自行发布,请联系商家核实确认购买!
立即下载 注意事项
详情介绍

搭建教程:
配置环境(无需伪静态)
nginx
php:8.0-8.3
mysql:5.6+

将源码上传根目录后
打开域名/install进行安装(手动输入/install,不然报错)
填写对应的数据库信息,以及后端账号密码

安装完成后,域名/admin进入后端

免费版仅供个人搭建使用。后端已配置远程广告接口,请勿随意删除。(留口饭吃)

爱授权系统V1.0开源版

爱授权系统V1.0开源版

爱授权系统V1.0开源版

爱授权系统V1.0开源版

爱授权系统V1.0开源版

爱授权系统V1.0开源版

爱授权系统V1.0开源版

爱授权系统V1.0开源版

爱授权系统V1.0开源版

资源下载此资源仅限免费源码资源类专享会员下载,请先
收藏 (0) 打赏

感谢您的支持,我会继续努力的!

打开微信/支付宝扫一扫,即可进行扫码打赏哦,分享从这里开始,精彩与您同在
点赞 (0)

免责声明 1、百创网作为第三方中介平台,依据交易合同(商品描述、交易前商定的内容)来保障交易的安全及买卖双方的权益; 2、非平台线上交易的项目,出现任何后果均与百创网无关;无论卖家以何理由要求线下交易的,请联系管理举报。 3. 百创网网站的资源均由店家上传出售,本站无法判断和识别资源的版权等合法性属性。如果您对本网站上传的信息资源的版权存有异议,请您及时联系 我们。如果需要删除链接,请下载下面的附件,正确填写信息后并发给我们,本站核实信息真实性后,在24小时内对商品进行删除处理。 联系邮箱:baicxx@baicxx.com (相关事务请发函至该邮箱)

百创网-源码交易平台_网站源码_商城源码_小程序源码 免费源码 爱授权系统V1.0开源版 https://www.baicxx.com/34270.html

常见问题
  • 1、自动:拍下后,点击(下载)链接即可下载;2、手动:拍下后,联系卖家发放即可或者联系官方找开发者发货。
查看详情
  • 1、源码默认交易周期:手动发货商品为1-3天,并且用户付款金额将会进入平台担保直到交易完成或者3-7天即可发放,如遇纠纷无限期延长收款金额直至纠纷解决或者退款!;
查看详情
  • 1、百创会对双方交易的过程及交易商品的快照进行永久存档,以确保交易的真实、有效、安全! 2、百创无法对如“永久包更新”、“永久技术支持”等类似交易之后的商家承诺做担保,请买家自行鉴别; 3、在源码同时有网站演示与图片演示,且站演与图演不一致时,默认按图演作为纠纷评判依据(特别声明或有商定除外); 4、在没有”无任何正当退款依据”的前提下,商品写有”一旦售出,概不支持退款”等类似的声明,视为无效声明; 5、在未拍下前,双方在QQ上所商定的交易内容,亦可成为纠纷评判依据(商定与描述冲突时,商定为准); 6、因聊天记录可作为纠纷评判依据,故双方联系时,只与对方在百创上所留的QQ、手机号沟通,以防对方不承认自我承诺。 7、虽然交易产生纠纷的几率很小,但一定要保留如聊天记录、手机短信等这样的重要信息,以防产生纠纷时便于百创介入快速处理。
查看详情
  • 1、百创作为第三方中介平台,依据交易合同(商品描述、交易前商定的内容)来保障交易的安全及买卖双方的权益; 2、非平台线上交易的项目,出现任何后果均与百创无关;无论卖家以何理由要求线下交易的,请联系管理举报。
查看详情
  • 免责声明 1、百创网作为第三方中介平台,依据交易合同(商品描述、交易前商定的内容)来保障交易的安全及买卖双方的权益; 2、非平台线上交易的项目,出现任何后果均与百创网无关;无论卖家以何理由要求线下交易的,请联系管理举报。 3. 百创网网站的资源均由店家上传出售,本站无法判断和识别资源的版权等合法性属性。如果您对本网站上传的信息资源的版权存有异议,请您及时联系 我们。如果需要删除链接,请下载下面的附件,正确填写信息后并发给我们,本站核实信息真实性后,在24小时内对商品进行删除处理。 联系邮箱:baicxx@baicxx.com (相关事务请发函至该邮箱)
查看详情

相关文章

猜你喜欢
发表评论
暂无评论
官方客服团队

为您解决烦忧 - 24小时在线 专业服务

  • 0 +

    访问总数

  • 0 +

    会员总数

  • 0 +

    文章总数

  • 0 +

    今日发布

  • 0 +

    本周发布

  • 0 +

    运行天数

你的前景,远超我们想象